
Im Bestellvorschlag gibt es verschiedene Grundfunktionen, die dem Einkauf zur Verfügung stehen.
Zunächst muss nach einem festgelegten Verfahren eine Vorschlagsliste (Momentaufnahme der beschaffungsrelevanten Artikelmengen/Zeitpunkte) erzeugt werden.

Anschließend müssen die Kopfdaten = Rahmenbedingungen des BVs definiert werden.
Generieren Sie anschließenden den Vorschlag.

Wählen Sie das Verfahren aus, nachdem die Mengen ermittelt werden sollen.

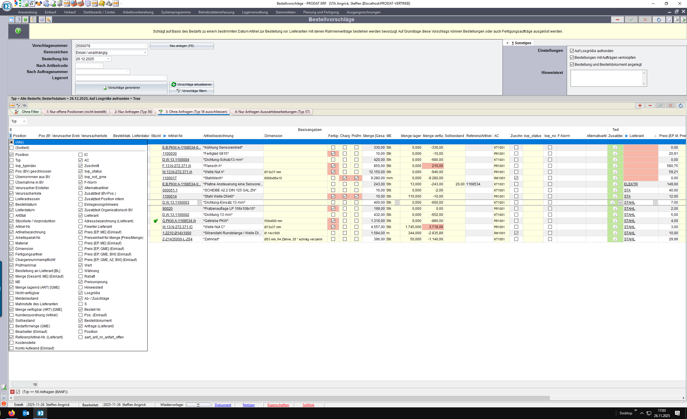
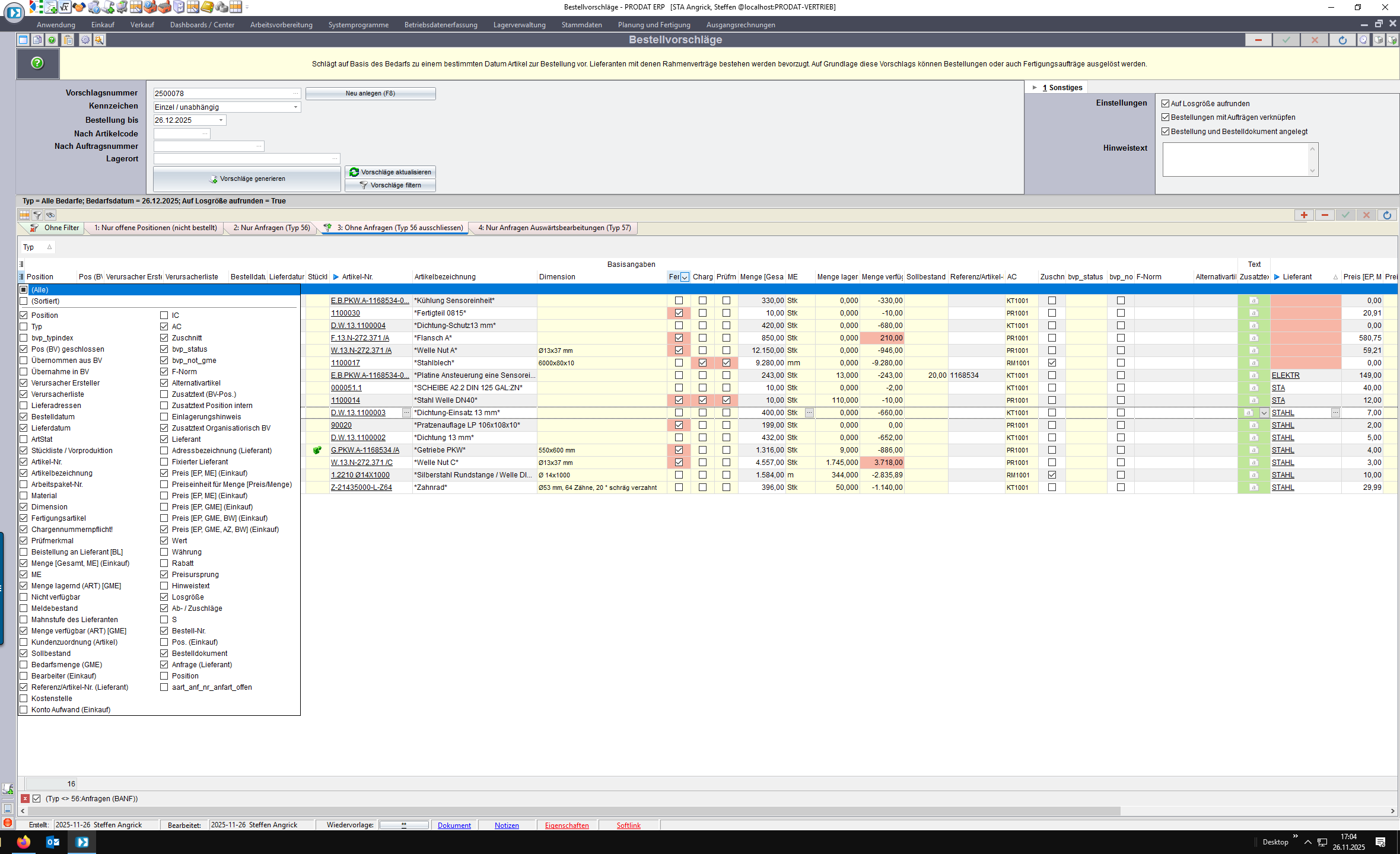
In der Vorschlagsliste stehen nun diverse Informationen in tabellarischer Form bereit.
Beispielsweise das Bestelldatum oder benötigte Lieferdatum.
Man kann die Spalten zur Sortierung und Filterung nutzen - wann muss man spätestens bestellen und wann wird die Ware benötigt. Hierdurch ergibt sich automatisch eine Priorisierung der Einkaufstätigkeiten.

Die zu bestellende Menge wurde automatisch berechnet.
Sie kann manuell angepasst werden - in der Regel ist (rechts oben Einstellungen) „Auf Losgröße aufrunden“ aktiv. Dann wird auf das Los des Lieferanten aufgerundet.
Los bedeutet hier Verpackungseinheit.

Über die Einstellungen können Sie den Umgang mit Bestellungen definieren. Beispielsweise mit den Bedarfsverursachern verknüpfen und beim Anlegen der Bestellung automatisch ein Dokument anlegen.
Der Hinweistext ist zur internen Organisation gedacht - beispielsweise „Priorisierter BV muss bis Ende der Woche alles bestellt werden“.

Jede Position kann sich aus mehreren Verursachern zusammensetzen, die den gleichen Artikel benötigen.
Die Details kann man über das Plus ansehen.

Dahinter verbirgt sich eine Bedarfsverlaufsliste in tabellarischer Form die chronologisch die Entwicklung des Bestandes/Bedarfes darstellt.
Es werden auch Bedarfe dargestellt die über den Bestellzeitraum hinaus in der Zukunft entstehen. Die Mengenberechnung betrachtet aber nur die Bedarfe innerhalb des Zeitraums.

Die Verursacherliste zeigt keinen Gesamtverlauf sondern nur die Verursacher, die für diese Bestellmenge relevant sind.

In der Lieferantenspalte wird der Lieferant automatisch vorgeschlagen, den die Preissuche mit einem gültigen Preis gefunden hat.
Wird kein Lieferant gefunden, so bleibt das Feld leer = rot.

Je nach Anwendungsfall und Mitarbeiter sind unterschiedliche Spalten relevant.
Konfigurieren Sie sich ggf. die notwendigen Spalten.

Definieren Sie sich Ihre Basisspalten. Sollten später weitere Spalten benötigt werden, ergänzen Sie diese.
Achtung: Unbedingt das Layout anschließend speichern!

Die Spalteninhalte können entsprechend gefiltert werden.

Wählen Sie das Filterkriterium.

Klick auf „Grid-Filter (Filter bearbeitet)“ Button um den Filter zu speichern.

Aus dem Menü auswählen.

Name vergeben und Klick auf „OK“ Button.

Klick auf „Benutzer-Filter“ Button.

Nach dem Speichern steht ihr Filter als TAB zur Verfügung.

Die Bearbeitung der Positionen kann mithilfe der rechten Maustaste gesteuert werden.
Dort stehen Optionen für Lieferantenanfragen oder Bestellungen zur Verfügung.

